Vytěžování dokladů
Automatické zpracování přijatých dokladů bez ručního přepisování. Vytěžování dokladů v ERP systému Vario převádí data z přijatých faktur a dokumentů přímo do systému. Zrychluje zpracování, snižuje chybovost a zajišťuje, že data vznikají pouze jednou.
Bez ručního přepisování dat
Automatické načítání údajů z přijatých dokumentů a vytvářemé dokladů ve Variu. Eliminuje se ruční přepisování a chyby vznikající při manuálním zadávání.
Rychlejší zpracování přijatých dokladů
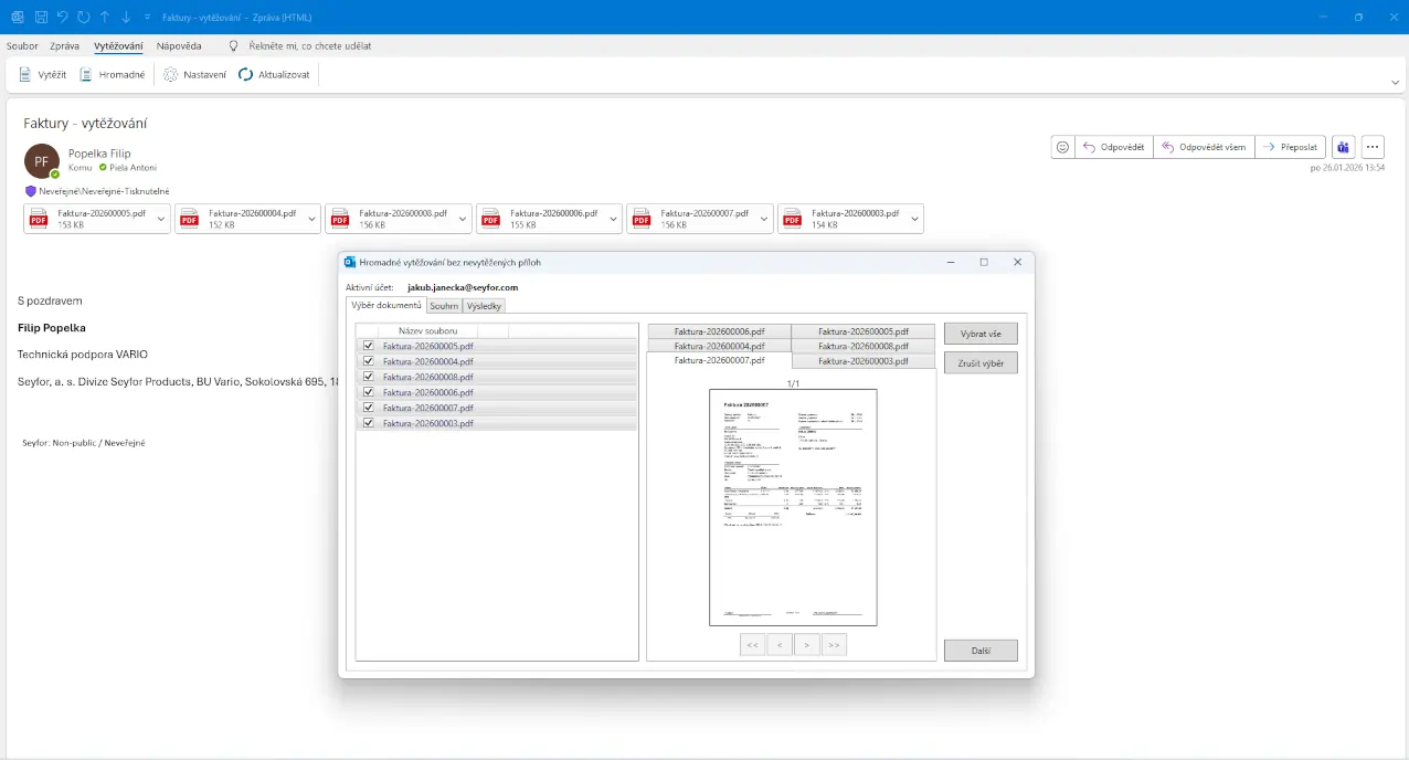
Doklady lze zpracovávat jednotlivě i hromadně, včetně dokumentů obsahujících více faktur. Účetní procesy jsou plynulejší a méně závislé na lidské práci.
Jistota a přehled v datech
Originální dokumenty a jejich přílohy jsou uloženy přímo u dokladů ve Variu. Data jsou dohledatelná, konzistentní a připravená pro další zpracování.
S čím vám Vytěžování dokladů pomůže
Zrychlení zpracování přijatých faktur
Vytěžování dokladů zpracuje faktury z elektronických příloh přímo do systému.
- automatické vytvoření přijatého dokladu
- omezení ruční práce účetních
- rychlejší zařazení dokladů do evidence
Snížení chybovosti při zadávání dat
Data se nepřepisují ručně, ale přebírají se přímo z dokumentů.
- eliminace překlepů a nesrovnalostí
- jednotná data napříč systémem
- vyšší spolehlivost účetních výstupů
Hromadné zpracování dokumentů
Více dokladů lze zpracovat najednou bez opakovaných kroků.
- zpracování více faktur v jednom PDF
- efektivní práce s větším objemem dokladů
- úspora času při pravidelných dávkách
Přehledná archivace dokladů
Dokumenty zůstávají uložené přímo u dokladů ve Variu.
- snadná dohledatelnost originálů
- žádné externí úložiště dokumentů
- vazba dokladu na jeho přílohy
Propojení s ostatními moduly
Vario a jeho moduly již využívá více než 1700 firem

Nejčastěji se ptáte
Jde o automatické načítání dat z přijatých dokumentů do systému Vario. Data se nepřepisují ručně, ale přebírají se přímo z dokumentů.
Typicky přijaté faktury a další dokumenty v elektronické podobě, nejčastěji ve formátu PDF.
Ano, uživatel má vždy možnost data zkontrolovat a případně upravit před dalším zpracováním.
Ano, doplněk umožňuje hromadné vytěžování i rozdělení jednoho PDF souboru na více dokladů.
Originály a přílohy jsou uloženy přímo u dokladů v ERP systému Vario a zůstávají trvale dohledatelné.
Zaujal vás modul?
Vyplňte krátký formulář, na základě kterého se vám ozveme a probereme s vámi vaše situaci a konkrétní potřeby a očekávání.
















